Product
                        
                        PowerDBTools is a tool based on Microsoft OLE DB technologies to help developers and database administrators develop, manage and maintain their databases.
It is the perfect solution since the same tool can be used on all major operating systems accessing a wide range of databases.
PowerDBTools is a powerful database management tool which allows the user to connect and manage multiple databases of different type in one application. The user can manage all the different database types using the same interfaces, controls and options provided by the PowerDBTools.
Operating Systems Supported
Windows 7 (32 bit, 64 bit), Vista (32 bit, 64 bit), XP, Windows 2000/98
Databases Supported
Microsoft SQL, Microsoft Access, MySQL
Main Features
 
                            
                                Database Browser
                                
                            - Navigation through all database objects (tables, columns, indexes, keys, etc.).
- Browsing object details and invoking management features (create/rename/delete).
 
                            
                                Index Browser
                                
                          - Navigation through all database indexes (including Primary and Foreign Keys).
- Checking and correcting indexes/keys names.
- Indexes/keys validation.
 
                            
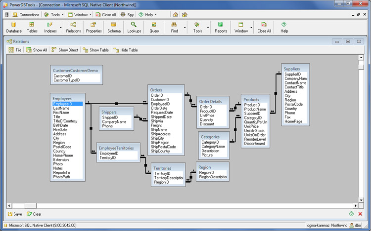
                                Relations Manager
                                
                            - Visual relations (Foreign Keys) management tool.
 
                            
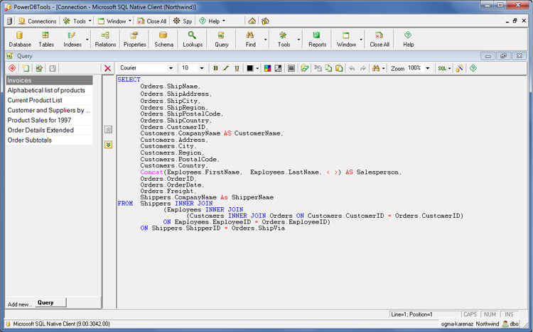
                                Query Manager
                                
                            - Showing and editing database data support (created via SQL statement).
- Visual query builder.
- Hierarchy data support (shape recordset).
 
                            
                                Reports
                                
                            - View/Print database objects reports.
 
                            
                                Schema Browser
                                
                            - Navigation through all database schema objects.
 
                            
                                Data Management
                                
                            - Showing and editing database data support (created via SQL statement).
- Showing and editing BLOB type columns data support (image, HTML, RTF).
- Column data statistics.
 
                            
                                Find Engine
                                
                            - Database objects (tables, columns, etc.) search by name.
- Columns search by their default values, descriptions, values and types.
- Unused columns search in the database.
 
                            
                                Property Browser
                                
                            - Navigation through all database object properties.
 
                            
                                Tools
                                
                            - Compare databases.
- Convert database (including data).
- Easy backup, restore, attach, detach databases (SQL Server only).
- Generate SQL script for database conversion.
 
                            
                                Additional features
                                
                            - User options, layout customization, lookups creation, etc.

 support@powerdbtools.com
support@powerdbtools.com



